Champ MicrosoftPhoto dans XPM

Questions générales en Français

Moderators: helmut, xnview

Post Reply
fredericconsejo
Posts: 2
Joined: Sat Mar 02, 2019 12:50 am

Champ MicrosoftPhoto dans XPM

Post by fredericconsejo »

Bonjour,
2 photos prisent avec le même boîtier et le même objectif à 6min 08sec d'intervalle + mots clés identiques enregistrés avec Xnview MP windows V0.93 64bits ne donnent pas le même résultat.
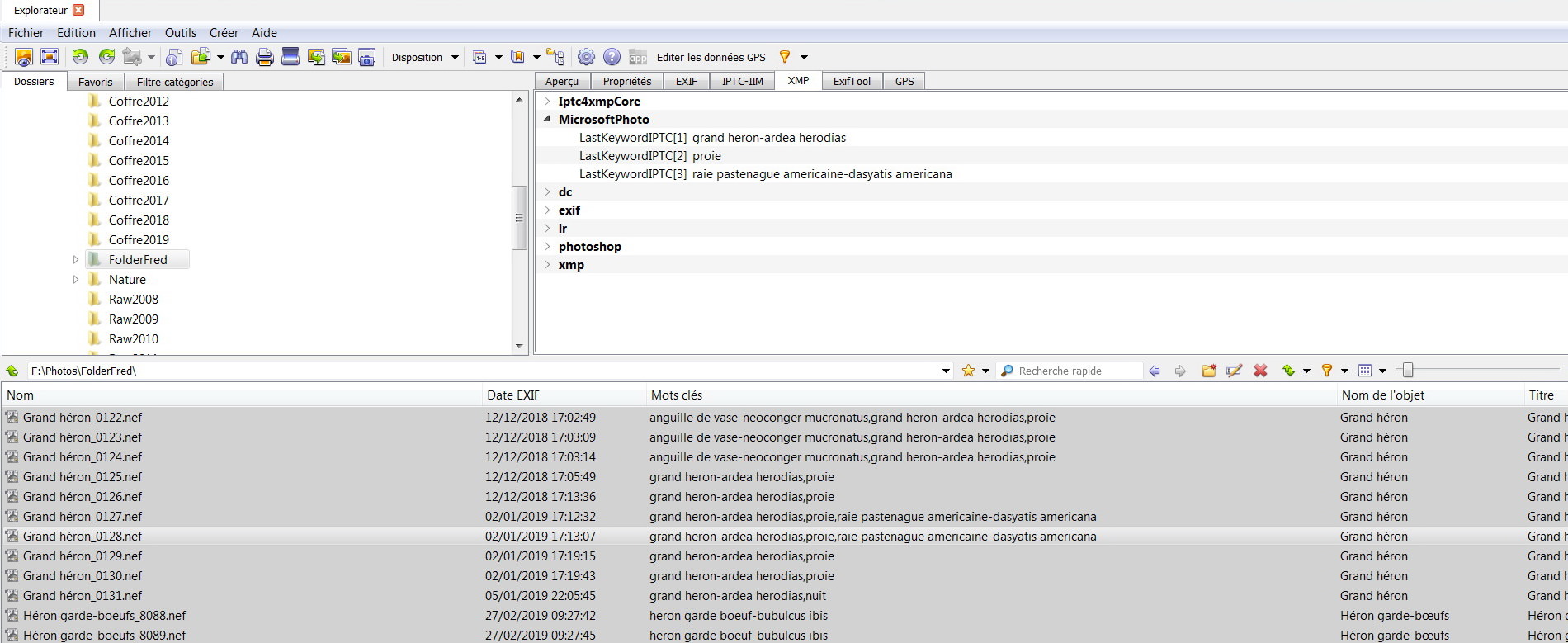
Sur 1ere dans l'onglet XMP un champ MicrosoftPhoto est présent
sur la 2nd le champ MicrosoftPhoto n'est pas présent ce qui ne permet pas de visualiser les mots clés sous explorateur de Win7.
Y-a-t-il une explication ?
Merci.
Frédéric
Attachments
explorateur win7
explorateur win7
sans MicrosoftPhoto
sans MicrosoftPhoto
avec MicrosoftPhoto
avec MicrosoftPhoto
User avatar
xnview
Author of XnView
Posts: 46974
Joined: Mon Oct 13, 2003 7:31 am
Location: France
Contact:

Re: Champ MicrosoftPhoto dans XPM

Post by xnview »

pourriez vous m'envoyer ces 2 fichiers?
Pierre.
Post Reply