I need feedback about this problem.
We have Settings>Filelist>Custom filter used by Browser when using 'Filter by>Custom'
But we can change settings for files shown in Fullscreen/Image tab (Show in preview). You can hide video or PDF when viewing.
(Many users use 'All', and don't want to view video files)
If we use in Browser, All or Custom for 'Filter by', and open fullscreen or an image tab, the filter 'Show in preview' will be used.
Is it good that it works like that?
And how to make this setting more understandable?
Perhaps remove 'Show as preview' column, and a Filter tab in View Settings
- Show video
- Show PDF
- Show Text
- Exclude/Icnlude
?
(We have already Settings>View>Show video)
Related:
1.5.0 64bits (Jul 10 2023) Custom filter stopped working
Scroll through individual images from browser view?
Déplacement entre fichiers de types différents
Browser>Filter by & Image viewing filtering
Moderators: helmut, xnview
-
xnview
- Author of XnView
- Posts: 46998
- Joined: Mon Oct 13, 2003 7:31 am
- Location: France
-
user0
- XnThusiast
- Posts: 2645
- Joined: Sat May 09, 2015 9:37 am
Re: Browser>Filter by & Image viewing filtering
its a bit confusing, because:
- 'Custom filter' located in Settings>Browser>File list, that does not look related to Viewer mode at all
- also I have feeling that Browser>View>Filter by shall be global, eg when I select 'Image', Viewer still use 'Custom filter's 'Show in Preview' column from settings.
that can workxnview wrote: Mon Jul 24, 2023 2:59 pm And how to make this setting more understandable?
Perhaps remove 'Show as preview' column, and a Filter tab in View Settings
I would also make 'Filter by type' global setting accessible from both modes via View>'Filter by type' menu
If app started with file (eg double click in file explorer) - Viewer tab will be opened, no matter what 'Filter by type' is selected.
However, further scrolling in Viewer will be limited by current 'Filter by type'.
Mockup A
VIEWER/BROWSER
- rework 'Filter by' into 'Filter by [file] type'
- remove Tag,Label options
- remove folder options
- add 'Filter by type' menu group into View menu
- add separate 'Folder' settings
instead separate menu group it can be added to the bottom of 'View as' menu group
- rework filters in File list (see FastStone example)
- add Tag filter combobox
- rework Rating filter combobox
- add Labels filter as separate combobox
- remove 'Show video' checkbox (View>Misc)
as Visible column in 'Custom filter' will affect both modes
- remove 'Show in Preview' column from 'Custom filter'
as filter become global, Visible column affects both modes
- move 'Visible' checkboxes from 'Folders' and 'Parent folder' columns to new 'Folder' menu group
as this filter is about file types, folder settings moved to browser menu
- move 'Show as Thumbnail' checkbox from 'Folders' to Settings>Browser>Thumbnail>Misc
Example
- acdsee
- faststone
You do not have the required permissions to view the files attached to this post.
Last edited by user0 on Thu Oct 05, 2023 9:47 am, edited 4 times in total.
-
xnview
- Author of XnView
- Posts: 46998
- Joined: Mon Oct 13, 2003 7:31 am
- Location: France
Re: Browser>Filter by & Image viewing filtering
I thinkt that we must keep like that for '..' & folderuser0 wrote: Mon Jul 31, 2023 7:08 pm BROWSER
- add separate 'Folder' settings
instead separate menu group it can be added to the bottom of 'View as' menu group
And about 'Filter by type', how to show Image+Videos, better for me to put it in Settings>View
Pierre.
-
xnview
- Author of XnView
- Posts: 46998
- Joined: Mon Oct 13, 2003 7:31 am
- Location: France
Re: Browser>Filter by & Image viewing filtering
Rating as combobox is better than current rating widget?user0 wrote: Mon Jul 31, 2023 7:08 pm
- rework filters in File list (see FastStone example)
- add Tag filter combobox
- rework Rating filter combobox
- add Labels filter as separate combobox
Advantage is that we can have Tag&Labels
In ACDSee, the filter options is global even when we select 'ALL', i think that it's not clear...
Pierre.
-
user0
- XnThusiast
- Posts: 2645
- Joined: Sat May 09, 2015 9:37 am
Re: Browser>Filter by & Image viewing filtering
you mean 'Show parent folder' and 'Show folders' in 'View as'?
'Show files in subfolders' (btw, I think it must be plural).. well, I do not have strong opinion here, just do not like standalone option when there is something similar grouped in other place.
via 'Custom filter' OR just add 'Images+Videos' optionxnview wrote: Fri Aug 18, 2023 7:07 am And about 'Filter by type', how to show Image+Videos, better for me to put it in Settings>View
tbh, I do not like current approach when Viewer has video setting in Settings>View as it feels not right (inconsistent/clumsy):
- why there are 'Show video', but no 'Show audio'? How about 'Show txt/pdf/etc'?
its better to manage these settings from single place.
- when I disable 'Show video' I do not want to see video in Viewer.
however, its still opens from Browser until disabled in 'Custom filter'
- 'Filter by' settings spread across app
it just makes things complicate without visible benefits
issues of current approach:xnview wrote: Sat Aug 19, 2023 7:27 amRating as combobox is better than current rating widget?user0 wrote: Mon Jul 31, 2023 7:08 pm
- rework filters in File list (see FastStone example)
- add Tag filter combobox
- rework Rating filter combobox
- add Labels filter as separate combobox
Advantage is that we can have Tag&Labels
- 'Filter by' menu
- concepts mixing: File_types, Folders, Tags and Labels all in one place
- no Rating
- Filelist's widgets
- same as above
- no Tag widget
- Rating filter is clumsy (takes too much space, looks too different from other controls, does not look solid enough)
- 'Filter by' menu
- separation of concepts
- Tag,Rating,Label filters can be moved into its own 'Filter by metadata'? (like in acdsee) menu OR just make them Filelist's widgets only.
- Filelist's widgets
- widgets look unified (only one combobox per filter)
- easier to vizualize individual state of each filter (like in faststone)
Guess only 'Filter by type' shall be global, other filters have to be Browser (and session) only.xnview wrote: Sat Aug 19, 2023 7:27 am In ACDSee, the filter options is global even when we select 'ALL', i think that it's not clear...
-
user0
- XnThusiast
- Posts: 2645
- Joined: Sat May 09, 2015 9:37 am
Re: Browser>Filter by & Image viewing filtering
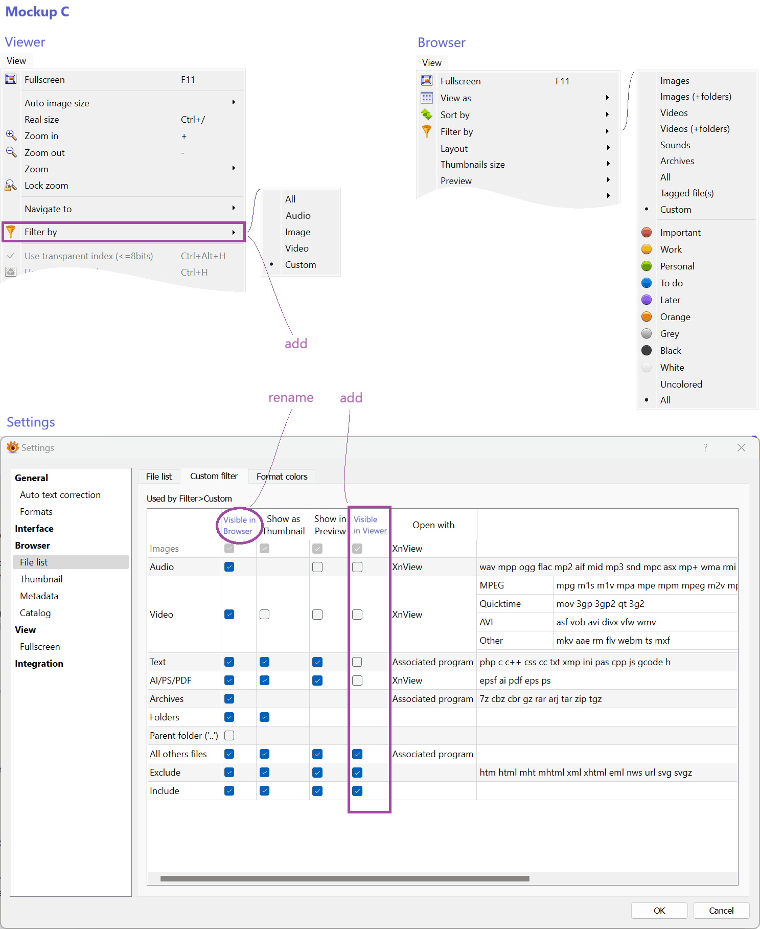
based on 1.5.5
few mockups in order to split Browser/Viewer filelists
Mockup B
Mockup C
few mockups in order to split Browser/Viewer filelists
Mockup B
- settings
- browser
- return 'Show in Preview' column OR use 'Visible' column checkboxes with the same intention (if file is visible - show it in Preview)
- viewer
- change 'Filter' to manage Viewer filelist, instead of Browser Preview
- browser
Mockup C
- viewer
- add 'Filter by' menu
- settings
- simplify settings structure by merging Browser and Viewer filelist visibility into single tab
-- add 'Visible in Viewer' column (activates when Custom filter selected in Viewer's 'Filter by' menu)
-- remove Filter tab from Settings > View
You do not have the required permissions to view the files attached to this post.
-
xnview
- Author of XnView
- Posts: 46998
- Joined: Mon Oct 13, 2003 7:31 am
- Location: France
Re: Browser>Filter by & Image viewing filtering
I think that it's betteruser0 wrote: Thu Oct 05, 2023 10:21 am - use 'Visible' column checkboxes with the same intention (if file is visible - show it in Preview) [/list]
Pierre.
-
kbyork
- Posts: 30
- Joined: Sun Mar 30, 2014 7:19 pm
Re: Browser>Filter by & Image viewing filtering
I realize that I am very, very late to this conversation.
And my suggestions are going in a rather different direction... and will probably cause a bit of ire.
I am speaking up only because 'SETUP>file-list>custom-filter' and 'TOOLS>open-with>configure-programs' are my two most cherished settings.
PREFACE:
My suggestion is multiple custom filters with a couple more columns and a couple custom rows.
WHY MORE COLUMNS?
Regarding SETUP>file-list>custom-filter's 'Open with' column... When opening a video, audio, HTML,... file: I may want to EDIT or PLAY/EXECUTE.
So I would like separate columns for each of these, and probably separate triggers [like CLICK & CTRL-CLICK or something].
memo: as I use some PortableApps, I currently have a long list of various utilities under 'TOOLS>open-with>configure-programs'.
And it would certainly be nice if I could move some of these under this new EDIT column.
WHY CUSTOM ROWS?
Currently, I have added a ton of file extensions under the 'TEXT' row; which work great for VIEWing and EXECUTING, but I need to use 'OPEN-WITH' for EDITTING.
so having a couple user defined ROWS with EDIT, PLAY/EXECUTE, EXTENSIONS columns would be helpful.
(completely optional) in my case, these would all be TEXT files, so having away to use your TEXT PREVIEW would be a cherry-on-the-cake.
WHY MULTIPLE CUSTOM FILTERS?
With the 'SETUP>file-list>custom-filter' menu; I can tailor exactly how I want XnView to work.
You have added multiple custom filters of your own to the 'Filter-by' menu.
And as great as that is, letting me do more than one custom filter would be even better than that.
POST SCRIPT:
I realize that this should be a feature request; not inserted into your current conversation.
But I fear that you may be trimming down 'SETUP>file-list>custom-filter'.
Which I heavily rely on!
And my suggestions are going in a rather different direction... and will probably cause a bit of ire.
I am speaking up only because 'SETUP>file-list>custom-filter' and 'TOOLS>open-with>configure-programs' are my two most cherished settings.
PREFACE:
- I run XnView-MP as a PortableApp.
- I run many other utilities as PortableApps [which is why 'TOOLS>open-with>configure-programs' is so important]
- While most of my usage of XnView is images; I also use it for videos, audios, HTML,...
- and (once-in-a-while) Python or C++
My suggestion is multiple custom filters with a couple more columns and a couple custom rows.
WHY MORE COLUMNS?
Regarding SETUP>file-list>custom-filter's 'Open with' column... When opening a video, audio, HTML,... file: I may want to EDIT or PLAY/EXECUTE.
So I would like separate columns for each of these, and probably separate triggers [like CLICK & CTRL-CLICK or something].
memo: as I use some PortableApps, I currently have a long list of various utilities under 'TOOLS>open-with>configure-programs'.
And it would certainly be nice if I could move some of these under this new EDIT column.
WHY CUSTOM ROWS?
Currently, I have added a ton of file extensions under the 'TEXT' row; which work great for VIEWing and EXECUTING, but I need to use 'OPEN-WITH' for EDITTING.
so having a couple user defined ROWS with EDIT, PLAY/EXECUTE, EXTENSIONS columns would be helpful.
(completely optional) in my case, these would all be TEXT files, so having away to use your TEXT PREVIEW would be a cherry-on-the-cake.
WHY MULTIPLE CUSTOM FILTERS?
With the 'SETUP>file-list>custom-filter' menu; I can tailor exactly how I want XnView to work.
You have added multiple custom filters of your own to the 'Filter-by' menu.
And as great as that is, letting me do more than one custom filter would be even better than that.
POST SCRIPT:
I realize that this should be a feature request; not inserted into your current conversation.
But I fear that you may be trimming down 'SETUP>file-list>custom-filter'.
Which I heavily rely on!